دسترسی کاربر به اشیاء سیستم عامل بر اساس قوانین امنیتی ارائه شده توسط توسعه دهندگان انجام می شود. گاهی اوقات مایکروسافت مجددا بیمه می شود و ما را قادر می سازد که مالک کامل کامپیوتر ما باشد. در این مقاله ما توضیح خواهیم داد که چگونه مشکل باز کردن برخی از پوشه ها به دلیل عدم حقوق حساب کاربری شما حل می شود.
محتوا
هنگام نصب ویندوز، یک حساب کاربری بر اساس تقاضای سیستم ایجاد می کنیم که به طور پیش فرض دارای وضعیت «Administrator» است. واقعیت این است که چنین کاربر یک مدیر تمام عیار نیست. این برای مقاصد امنیتی انجام شد، اما در عین حال، این واقعیت باعث ایجاد برخی مشکلات می شود. به عنوان مثال، هنگام تلاش برای وارد شدن به دایرکتوری سیستم، ما ممکن است یک شکست داشته باشیم. همه چیز در مورد حقوق اختصاص داده شده توسط توسعه دهندگان MS، و یا به جای، عدم وجود آنها.
دسترسی می تواند به پوشه های دیگر روی دیسک بسته شود، حتی به صورت مستقل ایجاد شده است. دلایل این رفتار سیستم عامل با محدودیت های مصنوعی عملیات با این شیء توسط برنامه های آنتی ویروس یا ویروسها در آمده است. آنها می توانند قوانین امنیتی را برای حساب "فعلی" تغییر دهند و یا حتی خود را مالک دایرکتوری با تمام عواقب ناشی از آن و ناخوشایند برای ما تبدیل کنند. برای از بین بردن این عامل، لازم است که آنتی ویروس را به طور موقت غیر فعال کنید و امکان باز کردن پوشه را بررسی کنید.

جزئیات بیشتر: نحوه غیر فعال کردن آنتی ویروس
شما همچنین می توانید سعی کنید عملیات مورد نیاز را با دایرکتوری Safe Mode انجام دهید ، زیرا اکثر برنامه های آنتی ویروس در آنجا اجرا نمی شوند.
جزئیات بیشتر: نحوه ورود به حالت Safe Mode در ویندوز 10
گام بعدی این است که کامپیوتر را برای ویروس ها بررسی کنید. اگر آنها شناسایی شوند، سیستم باید تمیز شود.

جزئیات بیشتر: مبارزه با ویروس های کامپیوتری
بعد ما به راه های دیگر برای رفع مشکل نگاه می کنیم.
برای انجام عملیات با پوشه هدف، می توانید از نرم افزار نمایه استفاده کنید، به عنوان مثال Unlocker . این به شما اجازه می دهد قفل را از جسم حذف کنید، برای کمک به حذف آن، انتقال یا تغییر نام آن. در وضعیت ما، انتقال به مکان دیگری روی دیسک، به عنوان مثال، به دسکتاپ، می تواند کمک کند.

جزئیات بیشتر: نحوه استفاده از Unlocker
ابتدا باید وضعیت حساب کاربری که در حال حاضر به آن وارد شده اید را بررسی کنید. اگر "ویندوز" شما از صاحب قبلی رایانه یا لپ تاپ به ارث برده باشد، احتمالا کاربر فعلی دارای حقوق اداری نیست.
control

روی OK کلیک کنید


این بدان معنی است که ضبط با حقوق admin ممکن است غیرفعال شود و ما نمیتوانیم آن را به صورت معمول فعال کنیم: سیستم اجازه نخواهد داد که این کار به دلیل وضعیت آن انجام شود. شما می توانید این را با کلیک بر روی یکی از لینک ها با تنظیمات تأیید کنید.

UAC یک پنجره مانند این را نمایش می دهد:

همانطور که می بینید، دکمه "بله" وجود ندارد، دسترسی بسته است. مشکل با فعال کردن کاربر مربوطه حل می شود. این را می توان در صفحه قفل با انتخاب آن در لیست در گوشه پایین سمت راست و وارد کردن یک رمز عبور انجام داد.

اگر چنین لیستی وجود نداشته باشد (بسیار آسان خواهد بود) یا رمز عبور از بین می رود، اقدامات زیر را انجام دهید:


روی آن با PCM کلیک کنید و به خواص بروید.


حالا ما به یک رسانه قابل بوت با همان نسخه از "ده ها" که در رایانه ما نصب شده است نیاز داریم.
جزئیات بیشتر:
نحوه ایجاد USB فلش درایو قابل بوت با ویندوز 10
نحوه راه اندازی بوت از درایو فلش در بایوس




regedit

ENTER را فشار دهید .
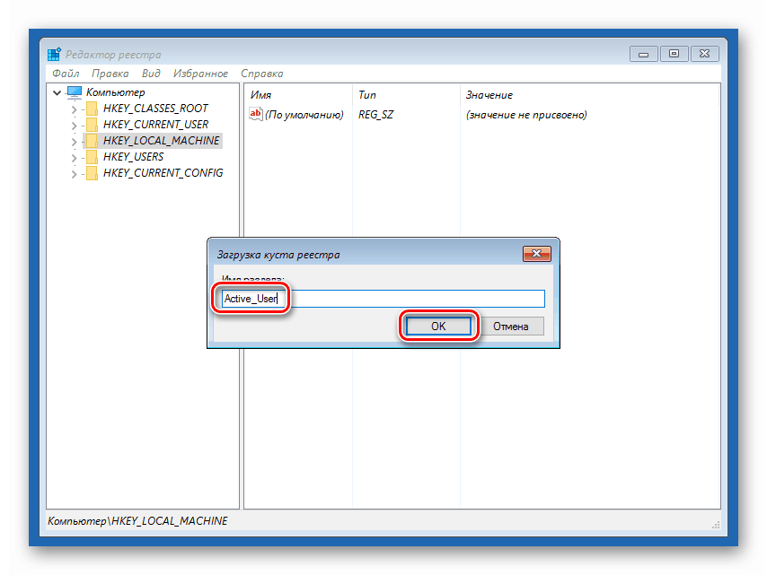
HKEY_LOCAL_MACHINE

به منوی "File" بروید و بوش دانلود را انتخاب کنید.

Системный дискWindowsSystem32config
در محیط بازیابی، دیسک D معمولا به عنوان یک سیستم تعیین می شود.




CmdLine
ما آنرا ارزش گذاری می کنیم
cmd.exe

Setup Type
مقدار مورد نظر "2" بدون نقل قول است.


بوش را آزاد کنید

ما قصد را تایید می کنیم.

exit


دفعه بعد که شما راه اندازی می کنید، یک "Command Prompt" بر روی صفحه نمایش بوت ظاهر می شود و به عنوان مدیر فعال می شود. در آن، حساب کاربری را که اسم آن به یاد میآید فعال می کنیم و همچنین رمز عبور خود را بازنشانی می کنیم.

net user /active:yes soringpcrepair.com net user /active:yes
ENTER را فشار دهید . کاربر فعال است

net user "" soringpcrepair.com net user ""
در پایان باید دو نقل قول در یک ردیف باشد، یعنی بدون فاصله بین آنها.

همچنین ببینید: تغییر رمز عبور در ویندوز 10

HKEY_LOCAL_MACHINESYSTEMSetup
در پارامتر "CmdLine"، مقدار را حذف می کنیم، یعنی آن را ترک کنیم، و مقدار "Setup Type" را به "0" (صفر) تنظیم کنیم. چگونه این کار انجام شده است در بالا توضیح داده شده است.

exit

پس از این اقدامات تکمیل شده، یک کاربر فعال در صفحه قفل با حقوق مدیر و به علاوه بدون رمز عبور ظاهر خواهد شد.

با رفتن به این «حساب»، میتوانید هنگام تغییر پارامترها و دسترسی به اشیاء سیستم عامل از امتیازات بالا استفاده کنید.
این روش مناسب است اگر مشکلی رخ می دهد زمانی که شما در حال حاضر در حساب با حقوق مدیر است. در مقدمه، ما اشاره کردیم که این فقط "عنوان" است، اما کاربر دیگری که "Administrator" نامیده می شود، دارای امتیاز منحصر به فرد است. این می تواند به روش مشابه در پاراگراف قبلی فعال شود، اما بدون راه اندازی مجدد و ویرایش رجیستری، به طور مستقیم در سیستم در حال اجرا است. رمز عبور، اگر وجود داشته باشد، همچنین تنظیم مجدد شده است. تمام عملیات در خط فرمان یا بخش مربوطه از پارامترها انجام می شود.

جزئیات بیشتر:
نحوه اجرای خط فرمان در ویندوز 10
از حساب "Administrator" در ویندوز استفاده کنید
با اعمال دستورالعمل های توصیف شده در این مقاله و دریافت حقوق لازم، فراموش نکنید که برخی از فایل ها و پوشه ها بیهوده مسدود نمی شوند. این امر در مورد اشیاء سیستم، تغییر یا حذف آن است که می تواند و لزوما منجر به عدم کارایی کامپیوتر شود.